Creating a Super Girl Character: Part 9



1. Texturing the Eye in Photoshop
Step 1
Open
Maya. With the eyeball selected, open the UV Editor, go to Image > UV Snapshot. Alternatively, click on the camera icon for shortcut.



Step 2
Select
all the UVs, change UV area to Range, since the eyeball UVs are in the V 1.0~2.0
area, you have to change the V min and V max to 1.0 and 2.0 accordingly.



Step 3
Search
for a HD iris photo as the eye texture.



Step 4
Create a new document in Photoshop with resolution 2048x2048. Paste the eye texture into it.
The reason why Photoshop is used, but not
Substance Painter, is because you need to touch up the texture before fitting it
into the eyeball UV. You're not able to make it in Substance Painter.



Step 5
Press M for Elliptical Marque Tool, select the iris and delete the unused texture.



Step 6
There
is some reflection from the eye, touch up the reflection and specular by
duplicate the eye layer and rotate 180°, using eraser to erase the specular and
reflection.



Step 7
Press
Ctrl-Shift-Alt-E, change to Multiply. Erase and leave only the top
part.



Step 8
Copy
the eyeball UV on the top of layers, press Ctrl-I to invert the colour, and
change to Multiply.



Step 9
Adjust
the size of iris and fit into the iris UV.



Step 10
The
pupil is not at centre, press Ctrl-T, activate warp mode, adjust the pupil to
centre.



Step 11
Duplicate the layer, scale larger until the pupil texture fit in the pupil UV. Erase other texture from this layer and remain only pupil texture.
Hide the UV
wireframe, and save as targa file in sourceimages folder.



2. Shading in Maya
Step 1
Open
Substance Painter. Press Ctrl-Shift-E. Go to Configuration and click + button.



Step 2
Click on
the RGB, rename it to clover_diffuse_$textureSet
$textureSet means the UV area number (1001, 1002….)



Step 3
Drag and drop Base Color from the right panel to RGB, then select RGB Channels.



Step 4
Create a new RGB+A, rename to clover_roughness_$textureSet, drag and drop Roughness to RGB and select grey channel, repeat again and drop to A.



Step 5
Create again a new RGB, rename as Normal, drag and drop Normal OpenGL into RGB Channels.



Step 6
Create
again RGB+A, rename as metal, drag and drop metallic.



Step 7
Go
to Export tab, change the file location to source images folder and Configuration to
the preset that you created just now, file format to TGA, and then click
Export.



Step 8
Back
to Maya, go to Windows > Rendering Editors > Hypershade.



Step 9
Under
Arnold >Shader, click to add aiStandardSurface shader.



Step 10
Click
on the presets, select Glass > Replace. Click on IOR and choose Cornea.



Step 11
Increase
the number of roughness to 0.15, Transmission Weight to 1.0. Select both
eyeballs, right click on the material and Assign Material to Viewport
Selection.



Step 12
Untick Opaque for both eyeballs.



Step 13
Select
the inner eyeball faces, right click and select Assign New Material. Select aiStandardSurface
from Arnold tab.



Step 14
Increase
Base Weight number to 1, click on the checker box icon from Base Color, then
select File.



Step 15
Click
on the Folder icon and select your eye texture. Press 6 to view textured
material in viewport.



Step 16
Select
the head model and repeat the process from Step 13-15, select diffuse_1001.tga.



Step 17
Repeat the process from Step 13-15 for Specular Roughness (rough_1001.tga).
Increase Subsurface Weight number, middle mouse click and drag diffuse_1001.tga file that we created in Step 16 into Subsurface Color.
Change Subsurface Radius to dark red.



Step 18
Repeat step for suits and collar model, assign new aiStandardSurface material, assign textures for Base Color and Specular Roughness with 1002 textures.
Open
Hypershade, select the suits material and click on Input and Output icon.
Search and add a aiNormalMap.



Step 19
Click
on the icon from Input, select File and assign normal_1002.tga.



Step 20
Change
the colour space to Raw.



Step 21
Click
on Out Value green dot from aiNormalMap and drag to suits material’s Normal
Camera green dot to connect them together.



Step 22
Repeat
step 18-21 for accessories with assigning 1003 textures including metallic
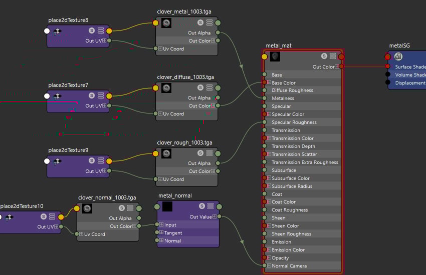
textures.



3. Lighting and Render
Step 1
Create
a skydome light from Arnold > Light.



Step 2
Assign
a HDRI texture to skydome light Color. Increase the Exposure to 1.0.



Step 3
Find
the light source from the HDRI, rotate to a desirable angle.



Step 4
Click
on the Render Settings icon, change the image size presets to HD_720.



Step 5
Turn
on the resolution gate which represents the rendering resolution.



Step 6
Click
on the Render View icon and start to test render.



Step 7
Create a spot light, rotate and move to the position of light source. This spot light will act as key light.



Step 8
Increase Cone Angle number to increase the radius of spotlight.
Increase Penumbra Angle and Dropoff for a softer light edge. Increase Intensity and Exposure (under Arnold tab) for stronger light.
Tick Use Color Temperature and adjust the
Temperature to cool color.



Step 9
Test
render again.



Step 10
If
you found that the model doesn’t have specular or weird specular, try changing
the connection of Roughness map from Out Alpha to Out Color R. Then change its
Color Space to Raw.



Step 11
Try
rendering it again and it should work fine.



Step 12
Create
a new spotlight and position it to the opposite side of the key light. This spotlight acts as back light. Change the Temperature to warmer colour to create
contrast.



Step 13
Test the render.



Step 14
Create
more light to enhance the render result. I've added a spotlight on the top
and another in front of body so that the specular is more contrast.



Step 15
Here's the final result.



Conclusion
In the next tutorial, you'll be working on Xgen
which includes hair, eyebrows and eyelashes.